在合同管理系统中,设置保密字段必须的操作之一,也是确保敏感信息不外泻的重要步骤。
![]()
下面给大家讲解一下如何设置保密字段?
一、确定保密字段
首先,需要明确合同管理系统哪些字段需要设置为保密字段。一般包括涉密信息,例如合同金额、保证金、质保金、材料成本等商业机密。
![]()
二、进入保密字段设置界面
登录合同管理系统管理界面。
在合同台账界面中,找到【设计】字段,点击旁边的倒三角,然后点击【设置保密字段】。
![]()
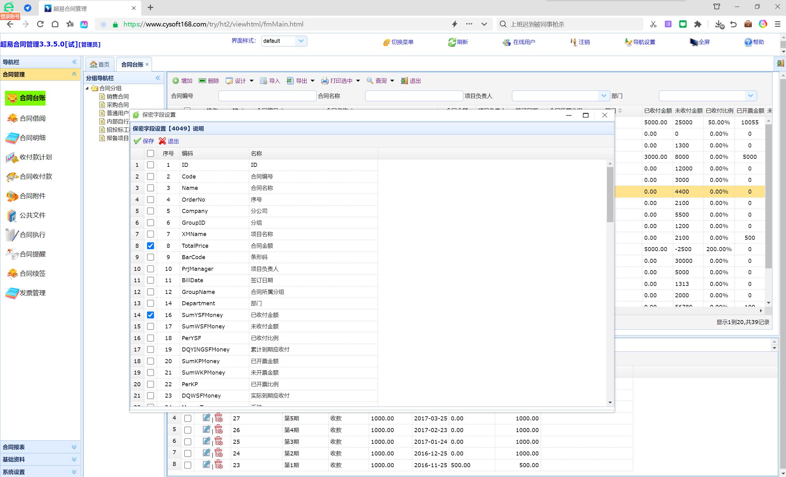
三、设置保密字段
在保密字段设置界面中,可以看到所有可设置的字段列表。
选中需要设置为保密的字段,勾选该字段前面的小方框进行选择,选择完成后点【保存】按钮。
![]()
在设置完成后,仔细检查所设置的保密字段是否正确,以免给合同管理工作带来不便。
四、测试保密字段设置
在合同台账浏览合同列表,检查各合同或记录的保密字段信息是否可见,确保保密字段已设置成功。
![]()
如果发现所设字段不符合预期,及时返回保密字段设置界面进行调整。
五、注意事项
1.权限管理:确保除管理员外,只有授权的用户或角色才能够访问和修改保密字段设置。
![]()
2.定期检查:定期检查保密字段设置,确保随着合同签订和安全需要的变化,保密字段的设置是否合理,是否需要变更。
![]()
3.安全培训:除设置保密字段外,要真正实现合同管理的安全性,还需要加强对员工的安全意识培训,落实合同责任制。
![]()
通过以上步骤,可以准确地在合同管理系统中设置保密字段,同时,也要注意实施定期对合同进行审查,备份合同管理系统的数据等安全措施,以确保合同信息的安全。
